🍭软件介绍
百度网盘PC端是一款由百度公司推出的云端存储服务应用,为用户提供了方便快捷的文件存储、分享和管理功能。通过百度网盘PC端,用户可以随时随地访问他们的文件,实现多设备之间的同步和共享。该软件的简洁界面和强大功能使其成为个人用户和企业用户存储需求的理想选择。
🍭软件截图

🍭软件描述
1. 界面简洁易用
百度网盘PC端的界面设计简洁清晰,使用户能够轻松快速地了解和使用各项功能。直观的操作界面让用户能够快速上传、下载、分享和管理文件,无论用户的技术水平如何,都能轻松上手。
2. 大容量存储
百度网盘PC端为用户提供了大容量的云端存储空间,满足了用户对于大量数据存储的需求。用户可以将照片、文档、音频、视频等各种类型的文件上传至云端,实现安全可靠的存储,并随时随地进行访问。
3. 文件同步与分享
百度网盘PC端支持多设备文件同步,用户在一台设备上上传、修改或删除文件后,其他设备上的文件会自动同步更新。此外,用户可以通过简便的分享功能,将文件快速分享给他人,实现便捷的合作与交流。
4. 安全可靠
百度网盘PC端采用先进的数据加密技术,确保用户上传的文件在传输和存储过程中的安全性。用户可以设置文件夹权限,灵活控制文件的访问范围,保障个人隐私和企业机密的安全性。
🍭软件特点
1. 多平台支持
百度网盘PC端不仅提供Windows和Mac OS版本,还支持iOS和Android移动端,使用户能够在不同平台上随时随地访问和管理他们的文件,实现真正的跨平台体验。
2. 智能搜索与分类
百度网盘PC端拥有强大的搜索功能,用户可以通过文件名、关键词等多种方式快速定位所需文件。同时,该软件支持自动分类,可以根据文件类型、上传时间等信息智能整理文件,提高文件管理的效率。
3. 离线下载与预览
用户可以使用百度网盘PC端进行离线下载,将网络上的资源保存至云端,随时随地进行查看。软件还支持多种文件格式的在线预览,无需下载即可浏览文档、图片、音视频等文件,提供更便捷的文件浏览体验。
4. 多人协作
百度网盘PC端支持多人协作,用户可以创建共享文件夹,邀请他人加入协作,实现多人在线编辑和讨论。这一特点使得团队成员之间能够更加高效地协同工作,提升工作效率。
🍭使用方法
配合CE修改器进行达到不限速的效果!
- 首先打开你下载好百度网盘双击打开
![图片[2]-百度网盘官方最新不限速PC客户端 可跑满带宽速度-爱玩博客](https://oss.awazt.cn/wp-content/uploads/2023/12/Snipaste_2023-12-31_18-29-19.png)
- 然后再打开你解压好的CE修改器,进行打开修改器
![图片[3]-百度网盘官方最新不限速PC客户端 可跑满带宽速度-爱玩博客](https://oss.awazt.cn/wp-content/uploads/2023/12/Snipaste_2023-12-31_18-30-42.png)
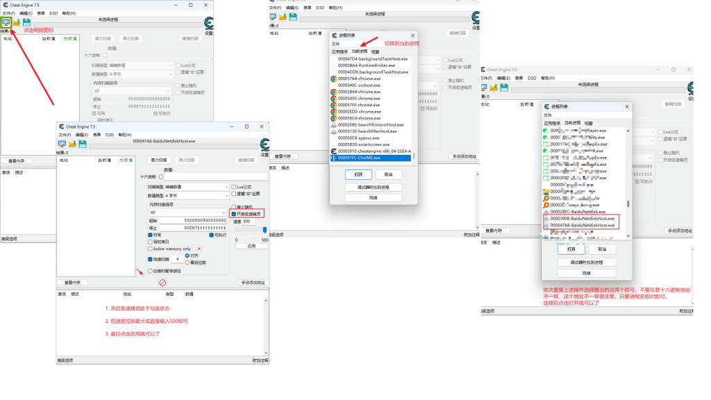
- 进入CE修改器后点击小电脑图标 – 切换成当前进程的视窗 – 找到BaiduNetdiskHost.exe 选择这个进程。然后点击确定 -> 最后把开启变速精灵勾选上,速度拉到最大 – 或者直接输入500最大值
![图片[4]-百度网盘官方最新不限速PC客户端 可跑满带宽速度-爱玩博客](https://oss.awazt.cn/wp-content/uploads/2023/12/baiduwangpanjiaocheng-1024x576.png)
如果更换账号后还是不行的话,说明账号均是黑号。这种情况请放弃此方法进行修改下载速度。
🍭下载地址
百度网盘下载链接:
✅阿里云盘:https://www.alipan.com/s/M7YGkbgigoi
✅123云盘:https://www.123pan.com/s/2qvUVv-tydsH.html











暂无评论内容